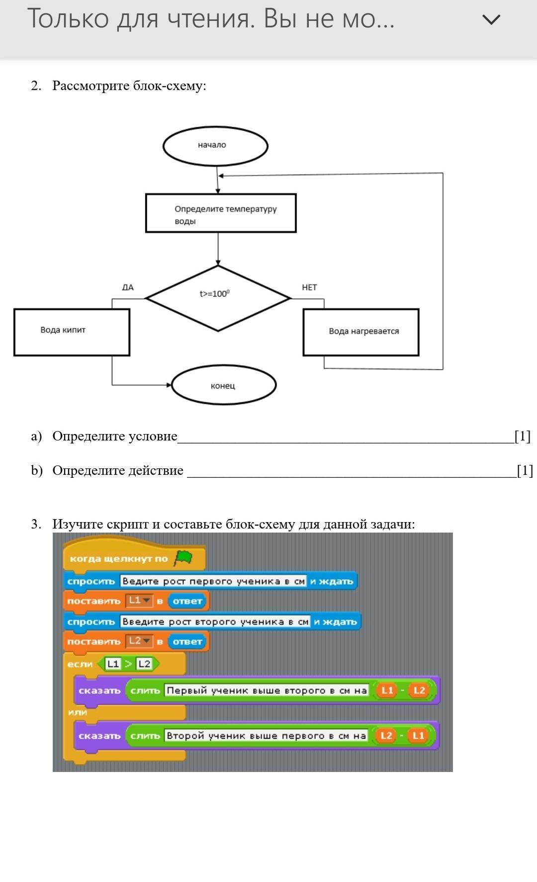
сор по информатике 4 четверть помогите с 2, 3 заданием информатика, Сор, за 6 класс 4 четверть
Приложения:

Ответа на этот вопрос пока нет. Попробуйте найти его через форму поиска.
Вас заинтересует
2 года назад
2 года назад
3 года назад
8 лет назад
8 лет назад
9 лет назад